简介
Super Mario Ultra Edition Legacy
是一个以全新思路重构的基于 Clickteam Fusion 2.5+ 的
Mario Forever 制作模板。
我们的目标并非还原原版,而是制作更舒适的
MF。我们这里有:
- 体系完备的分组系统
- 完全精确的碰撞检测
- 方便快捷的可扩展性
- 不计其数的细节优化
你可以:
- 肆无忌惮地摆放地形,不必担心穿墙问题
- 轻松迅速地开发新物件,将难搞的碰撞检测交由各分组
- 充分利用 CTF2.5+ 的特性,更方便地开发维护
清晰的事件结构
与传统的 Mario Forever Remake Engine 以及当下流行的
Rainbow Engine 不同,该引擎的思路是
物理 与 对象 分开处理:
为对象加入 Group.Instance 和 Group.Gravity,附加一个简单的 init(参考已有物件)即可获得重力,就是如此简单。
为充分发挥 CTF2.5+
的特性,引擎核心事件写入了两个对象:
(右为 Frame End
Event)
其中包括各类分组的事件,滚屏等核心内容。由于
物理 已经隔离开来,像 马里奥
一类的对象,便只需编写操作事件。
强大的分组功能
你是否曾设想过 360° 的重力系统?

真正的 "Mario Forever Galaxy" 已不再是梦想!!!
(当然,本引擎不会提供自动生成圆形重力场之类的功能,这类功能难以做成统一方便的模式,需要开发者自行解决。
同时,如果你需要变换重力方向,除了马里奥以外你都需要自行修改贴图,或者使用 Angle 方法进行动态的调整,
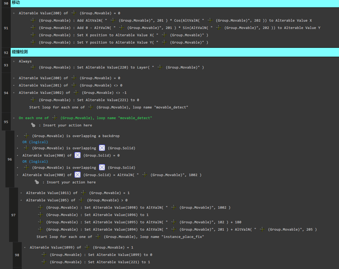
此类事件的技术细节仍然比较复杂,所以在短时间内,让 Mario Forever Galaxy 的编辑跟 RE 一样方便基本是不可能的。)抛弃 Bouncing Ball,Group.Movable 更加强健

有碰撞检测的 Bouncing Ball,它不香吗.jpg
什么?啥都能放到运动实心上了?

(好吧我承认性能上的消耗会大很多,但 directX 11 也给我们提供了更多的性能)
稳固的游戏系统
我们有完善的滚屏系统(后续有教程介绍)
完善的暂停系统(当然,这同时也给开发带来了一些不便)
你甚至可以自己做自己的暂停系统。
下载
注:
UEL Boss 为素材库性质,尽量避免直接用其进行关卡制作。
UER 为一个分支版本,其手感更接近原版 Mario Forever。
使用了 F-ini 插件,详见:https://www.marioforever.net/thread-1589-1-1.html
更新日志可参考 MF 论坛,或直接下载源文件于 Frame Event Editor 查看。
蓝奏:https://wwi.lanzoui.com/b02bgtrub
后续将会不断提供稳定性更新,功能性更新可能会以 Mod 的形式放出。
教程
详见:https://dasasdhba.github.io/tutorial-UELManual
特别鸣谢
- 感谢 @虹原翼 的 Rainbow Engine 为本引擎提供了大量素材和源代码参考。
- 感谢 @2333ty 在开发之初为部分移植工作作出的贡献。
- 感谢 @s小s飞s侠s 在测试阶段积极做关寻找问题。
- 感谢 @koopa4 @马里奥x7 为部分事件提供最初的灵感来源。
- 感谢 @数字1528君 @色粉堵塞 积极反馈 bug。
- 感谢 @大爷23大买卖吗 为本引擎提供的建议。
最后,欢迎评论,有 bug 欢迎指出,在这里和论坛都可以(


